WARNING:
JavaScript is turned OFF. None of the links on this concept map will
work until it is reactivated.
If you need help turning JavaScript On, click here.
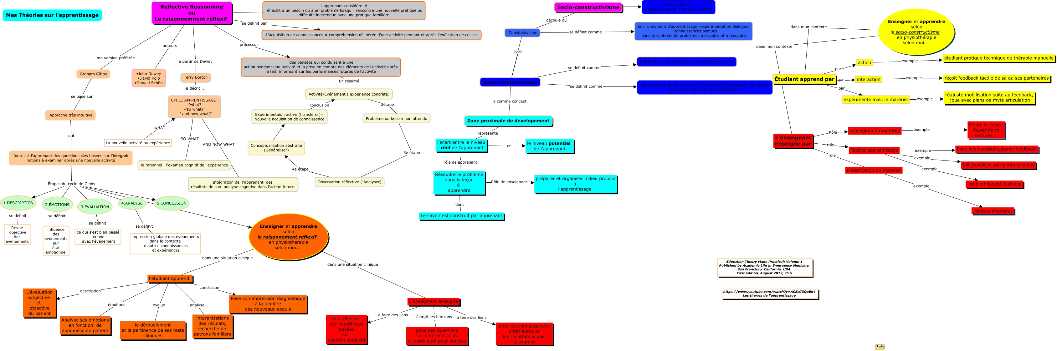
This Concept Map, created with IHMC CmapTools, has information related to: theories SPGaudencio, 1.DESCRIPTION se définit Revue objective des évènements, Enseigner et apprendre selon le raisonnement réflexif en physiothérapie selon moi... dans une situation clinique L'enseignant enseigne, L'enseignant enseigne par röle Facilite apprentissage, Terry Borton a décrit .. CYCLE APPRENTISSAGE: -'what? -'so what?' - ' and now what?', expérimente avec le matériel exemple réajuste mobilisation suite au feedback, joue avec plans de mvts articulation, l'étudiant apprend description L'évaluation subjective et objective du patient, Constuctivisme se définit comme Environnement d'apprentissage=expérimentation dialogue, connaissances perçues dans le contexte de problèmes à discuter et à résoudre, 'Reflective Reasonning' ou Le raisonnemnent réflexif processus des pensées qui conduisent à une action pendant une activité et la prise en compte des éléments de l’activité après le fait, informant sur les performances futures de l’activité, conception du matériel exemple Monte le cours: Power Point lectures..., 'Reflective Reasonning' ou Le raisonnemnent réflexif ma version préférée Graham Gibbs, Résoudre le problème dans la leçon à apprendre Rôle de enseignant préparer et organiser milieu propice à l'apprentissage, L'enseignant enseigne à faire des liens fais réfléchir sur hypothèses basées sur examen subjectif, Expérimentaion active (transférer)= Nouvelle acquisition de connaissance conclusion Activité/Événement ( expérience concrète), Facilite apprentissage exemple Pose des questions,donne feedback, fournit à l'apprenant des questions clés basées sur l'intégrale notions à examiner après une nouvelle activité Étapes du cycle de Gibbs 3.ÉVALUATION, fournit à l'apprenant des questions clés basées sur l'intégrale notions à examiner après une nouvelle activité Étapes du cycle de Gibbs Enseigner et apprendre selon le raisonnement réflexif en physiothérapie selon moi..., l'ecart entre le niveau réel de l'apprenant et le niveau potentiel de l'apprenant, Activité/Événement ( expérience concrète) 2étape Probléme ou besoin non attendu, Observation réflective ( Analyser) 4e étape Conceptualisation abstraite (Généraliser), des pensées qui conduisent à une action pendant une activité et la prise en compte des éléments de l’activité après le fait, informant sur les performances futures de l’activité En résumé Activité/Événement ( expérience concrète)