WARNING:
JavaScript is turned OFF. None of the links on this concept map will
work until it is reactivated.
If you need help turning JavaScript On, click here.
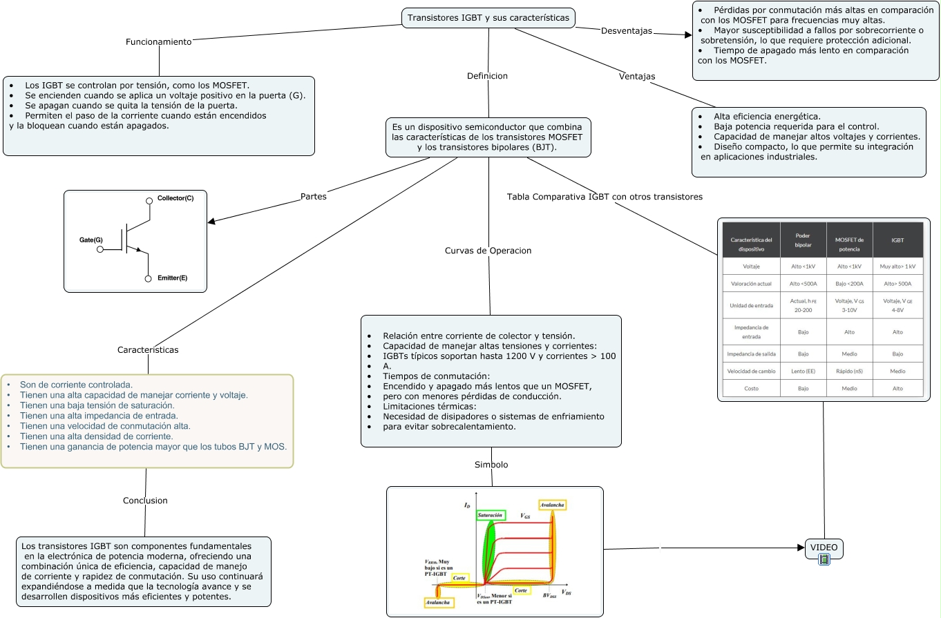
Este Cmap, tiene información relacionada con: Transistores IGBT y sus características, Transistores IGBT y sus características Funcionamiento • Los IGBT se controlan por tensión, como los MOSFET. • Se encienden cuando se aplica un voltaje positivo en la puerta (G). • Se apagan cuando se quita la tensión de la puerta. • Permiten el paso de la corriente cuando están encendidos y la bloquean cuando están apagados., ???? VIDEO, Es un dispositivo semiconductor que combina las características de los transistores MOSFET y los transistores bipolares (BJT). Partes, Transistores IGBT y sus características Ventajas • Alta eficiencia energética. • Baja potencia requerida para el control. • Capacidad de manejar altos voltajes y corrientes. • Diseño compacto, lo que permite su integración en aplicaciones industriales., • Son de corriente controlada. • Tienen una alta capacidad de manejar corriente y voltaje. • Tienen una baja tensión de saturación. • Tienen una alta impedancia de entrada. • Tienen una velocidad de conmutación alta. • Tienen una alta densidad de corriente. • Tienen una ganancia de potencia mayor que los tubos BJT y MOS. Conclusion Los transistores IGBT son componentes fundamentales en la electrónica de potencia moderna, ofreciendo una combinación única de eficiencia, capacidad de manejo de corriente y rapidez de conmutación. Su uso continuará expandiéndose a medida que la tecnología avance y se desarrollen dispositivos más eficientes y potentes., Transistores IGBT y sus características Desventajas • Pérdidas por conmutación más altas en comparación con los MOSFET para frecuencias muy altas. • Mayor susceptibilidad a fallos por sobrecorriente o sobretensión, lo que requiere protección adicional. • Tiempo de apagado más lento en comparación con los MOSFET., Es un dispositivo semiconductor que combina las características de los transistores MOSFET y los transistores bipolares (BJT). Caracteristicas • Son de corriente controlada. • Tienen una alta capacidad de manejar corriente y voltaje. • Tienen una baja tensión de saturación. • Tienen una alta impedancia de entrada. • Tienen una velocidad de conmutación alta. • Tienen una alta densidad de corriente. • Tienen una ganancia de potencia mayor que los tubos BJT y MOS., • Relación entre corriente de colector y tensión. • Capacidad de manejar altas tensiones y corrientes: • IGBTs típicos soportan hasta 1200 V y corrientes > 100 • A. • Tiempos de conmutación: • Encendido y apagado más lentos que un MOSFET, • pero con menores pérdidas de conducción. • Limitaciones térmicas: • Necesidad de disipadores o sistemas de enfriamiento • para evitar sobrecalentamiento. Simbolo, Es un dispositivo semiconductor que combina las características de los transistores MOSFET y los transistores bipolares (BJT). Tabla Comparativa IGBT con otros transistores, VIDEO, Transistores IGBT y sus características Definicion Es un dispositivo semiconductor que combina las características de los transistores MOSFET y los transistores bipolares (BJT)., Es un dispositivo semiconductor que combina las características de los transistores MOSFET y los transistores bipolares (BJT). Curvas de Operacion • Relación entre corriente de colector y tensión. • Capacidad de manejar altas tensiones y corrientes: • IGBTs típicos soportan hasta 1200 V y corrientes > 100 • A. • Tiempos de conmutación: • Encendido y apagado más lentos que un MOSFET, • pero con menores pérdidas de conducción. • Limitaciones térmicas: • Necesidad de disipadores o sistemas de enfriamiento • para evitar sobrecalentamiento.