WARNING:
JavaScript is turned OFF. None of the links on this concept map will
work until it is reactivated.
If you need help turning JavaScript On, click here.
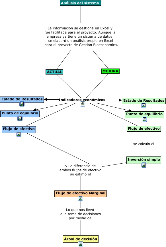
Este Cmap, tiene información relacionada con: Análisis del Sistema, Análisis del sistema La información se gestiona en Excel y fue facilitada para el proyecto. Aunque la empresa ya tiene un sistema de datos, se elaboró un análisis propio en Excel para el proyecto de Gestión Bioeconómica. ACTUAL, MEJORA Indicadores económicos Flujo de efectivo, Inversión simple y La diferencia de ambos flujos de efectivo se estimo el Flujo de efectivo Marginal, ACTUAL Indicadores económicos Punto de equilibrio, ACTUAL Indicadores económicos Estado de Resultados, ACTUAL Indicadores económicos Punto de equilibrio, Flujo de efectivo Marginal Lo que nos llevó a la toma de decisiones por medio del Árbol de decisión, ACTUAL Indicadores económicos Flujo de efectivo, Análisis del sistema La información se gestiona en Excel y fue facilitada para el proyecto. Aunque la empresa ya tiene un sistema de datos, se elaboró un análisis propio en Excel para el proyecto de Gestión Bioeconómica. MEJORA, MEJORA Indicadores económicos Estado de Resultados, MEJORA Indicadores económicos Punto de equilibrio, Flujo de efectivo se calculo el Inversión simple, MEJORA Indicadores económicos Punto de equilibrio, ACTUAL Indicadores económicos Flujo de efectivo, MEJORA Indicadores económicos Flujo de efectivo, ACTUAL Indicadores económicos Estado de Resultados, MEJORA Indicadores económicos Estado de Resultados, Flujo de efectivo y La diferencia de ambos flujos de efectivo se estimo el Flujo de efectivo Marginal