WARNING:
JavaScript is turned OFF. None of the links on this concept map will
work until it is reactivated.
If you need help turning JavaScript On, click here.
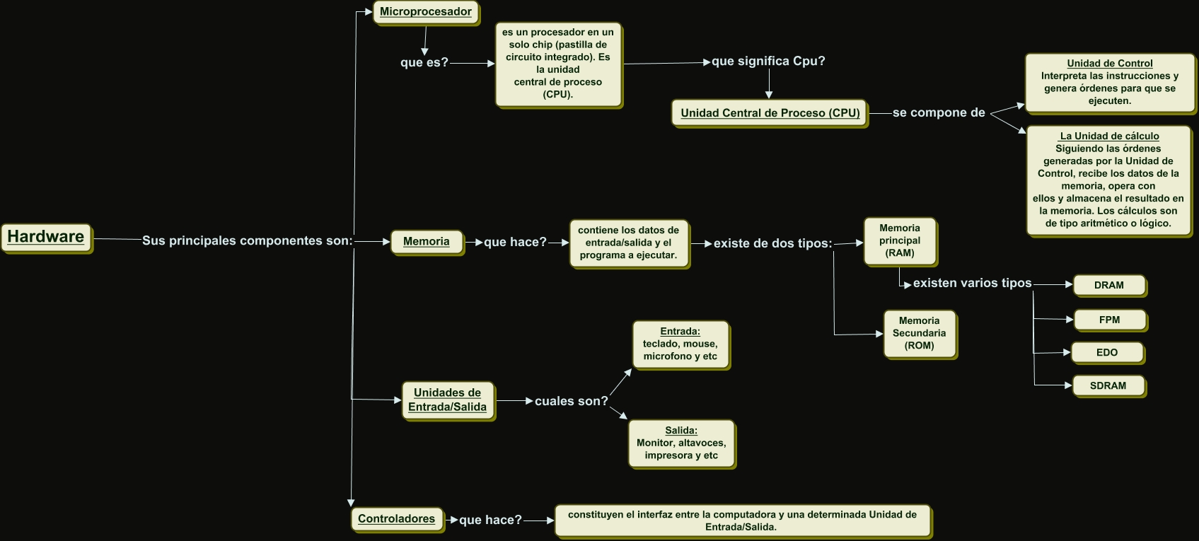
Este Cmap, tiene información relacionada con: Sin Título 2, Hardware Sus principales componentes son: Microprocesador, Hardware Sus principales componentes son: Unidades de Entrada/Salida, Memoria que hace? contiene los datos de entrada/salida y el programa a ejecutar., Unidad Central de Proceso (CPU) se compone de La Unidad de cálculo Siguiendo las órdenes generadas por la Unidad de Control, recibe los datos de la memoria, opera con ellos y almacena el resultado en la memoria. Los cálculos son de tipo aritmético o lógico., Memoria principall(RAM) existen varios tipos DRAM, Unidades de Entrada/Salida cuales son? Salida: Monitor, altavoces, impresora y etc, contiene los datos de entrada/salida y el programa a ejecutar. existe de dos tipos: Memoria principall(RAM), Memoria principall(RAM) existen varios tipos SDRAM, Microprocesador que es? es un procesador en un solo chip (pastilla de circuito integrado). Es la unidad central de proceso (CPU)., Unidades de Entrada/Salida cuales son? Entrada: teclado, mouse, microfono y etc, Hardware Sus principales componentes son: Controladores, Unidad Central de Proceso (CPU) se compone de Unidad de Control Interpreta las instrucciones y genera órdenes para que se ejecuten., Controladores que hace? constituyen el interfaz entre la computadora y una determinada Unidad de Entrada/Salida., contiene los datos de entrada/salida y el programa a ejecutar. existe de dos tipos: Memoria Secundaria (ROM), es un procesador en un solo chip (pastilla de circuito integrado). Es la unidad central de proceso (CPU). que significa Cpu? Unidad Central de Proceso (CPU), Memoria principall(RAM) existen varios tipos FPM, Hardware Sus principales componentes son: Memoria, Memoria principall(RAM) existen varios tipos EDO