WARNING:
JavaScript is turned OFF. None of the links on this concept map will
work until it is reactivated.
If you need help turning JavaScript On, click here.
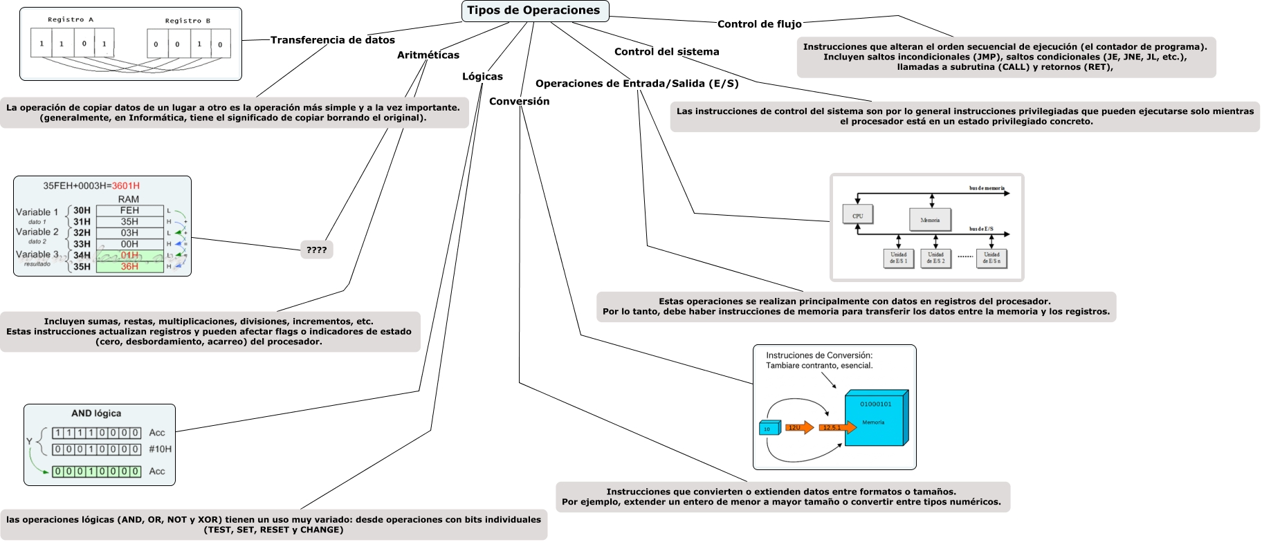
Este Cmap, tiene información relacionada con: Bloque 3, Tipos de Operaciones Lógicas las operaciones lógicas (AND, OR, NOT y XOR) tienen un uso muy variado: desde operaciones con bits individuales (TEST, SET, RESET y CHANGE), Transferencia de datos La operación de copiar datos de un lugar a otro es la operación más simple y a la vez importante. (generalmente, en Informática, tiene el significado de copiar borrando el original)., Tipos de Operaciones Transferencia de datos La operación de copiar datos de un lugar a otro es la operación más simple y a la vez importante. (generalmente, en Informática, tiene el significado de copiar borrando el original)., Tipos de Operaciones Control de flujo Instrucciones que alteran el orden secuencial de ejecución (el contador de programa). Incluyen saltos incondicionales (JMP), saltos condicionales (JE, JNE, JL, etc.), llamadas a subrutina (CALL) y retornos (RET),, Conversión Instrucciones que convierten o extienden datos entre formatos o tamaños. Por ejemplo, extender un entero de menor a mayor tamaño o convertir entre tipos numéricos., Lógicas las operaciones lógicas (AND, OR, NOT y XOR) tienen un uso muy variado: desde operaciones con bits individuales (TEST, SET, RESET y CHANGE), Tipos de Operaciones Conversión Instrucciones que convierten o extienden datos entre formatos o tamaños. Por ejemplo, extender un entero de menor a mayor tamaño o convertir entre tipos numéricos.