WARNING:
JavaScript is turned OFF. None of the links on this concept map will
work until it is reactivated.
If you need help turning JavaScript On, click here.
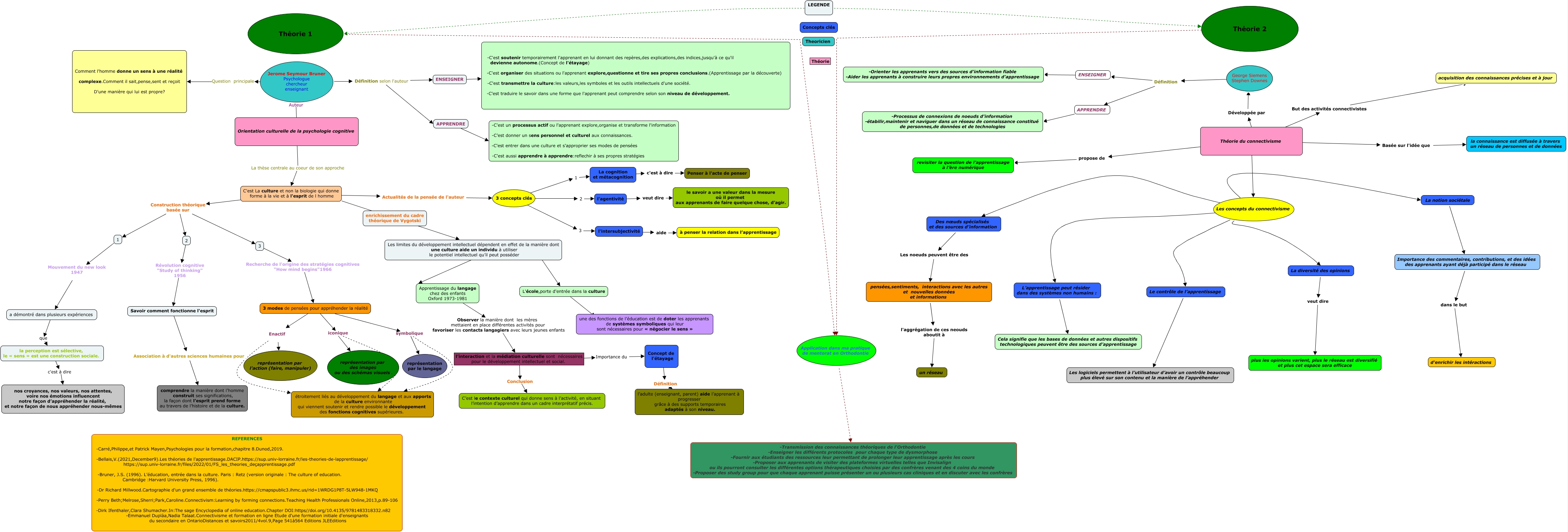
Cette carte de concepts créée avec IHMC CmapTools traite de: Yasmina ksikes_2025_orientation culturelle de la psychologie cognitive et connectivisme, Théorie du connectivisme Basée sur l'idée que la connaissance est diffusée à travers un réseau de personnes et de données, Théorie du connectivisme propose de revisiter la question de l’apprentissage à l’ère numérique, Jerome Seymour Bruner Psychologue chercheur enseignant Question principale Comment l'homme donne un sens à une réalité complexe.Comment il sait,pense,sent et reçoit D'une manière qui lui est propre?, 1 Mouvement du new look 1947 a démontré dans plusieurs expériences, Théorie du connectivisme Les concepts du connectivisme, Les concepts du connectivisme L’apprentissage peut résider dans des systèmes non humains :, Théorie 1 Théorie 2, Les limites du développement intellectuel dépendent en effet de la manière dont une culture aide un individu à utiliser le potentiel intellectuel qu’il peut posséder ???? L'école,porte d'entrée dans la culture, l’interaction et la médiation culturelle sont nécessaires pour le développement intellectuel et social. Conclusion C’est le contexte culturel qui donne sens à l’activité, en situant l’intention d’apprendre dans un cadre interprétatif précis., Les concepts du connectivisme Le contrôle de l’apprentissage, 3 modes de pensées pour appréhender la réalité iconique représentation par des images ou des schémas visuels., C'est La culture et non la biologie qui donne forme à la vie et à l'esprit de l homme Construction théorique basée sur 3, 2 Révolution cognitive "Study of thinking" 1956 Savoir comment fonctionne l'esprit, Importance des commentaires, contributions, et des idées des apprenants ayant déjà participé dans le réseau dans le but d'enrichir les intéractions, C'est La culture et non la biologie qui donne forme à la vie et à l'esprit de l homme Construction théorique basée sur 2, Les concepts du connectivisme La diversité des opinions, L'école,porte d'entrée dans la culture ???? une des fonctions de l’éducation est de doter les apprenants de systèmes symboliques qui leur sont nécessaires pour « négocier le sens », Concept de l'étayage Définition l’adulte (enseignant, parent) aide l’apprenant à progresser grâce à des supports temporaires adaptés à son niveau., Les concepts du connectivisme Des nœuds spécialisés et des sources d’information, 3 modes de pensées pour appréhender la réalité iconique étroitement liés au développement du langage et aux apports de la culture environnante qui viennent soutenir et rendre possible le développement des fonctions cognitives supérieures.