WARNING:
JavaScript is turned OFF. None of the links on this concept map will
work until it is reactivated.
If you need help turning JavaScript On, click here.
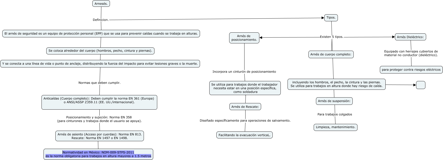
Este Cmap, tiene información relacionada con: Arnes, Arnesés. Definicion. El arnés de seguridad es un equipo de protección personal (EPP) que se usa para prevenir caídas cuando se trabaja en alturas., Arnés de posicionamiento. Incorpora un cinturón de posicionamiento Se utiliza para trabajos donde el trabajador necesita estar en una posición específica, como soldadura, Tipos. Existen 5 tipos. Arnés de cuerpo completo:, Tipos. Existen 5 tipos. Arnés de suspensión:, incluyendo los hombros, el pecho, la cintura y las piernas. Se utiliza para trabajos en altura donde hay riesgo de caída. ????, Arnés Dieléctrico: Equipado con herrajes cubiertos de material no conductor (dieléctrico). para proteger contra riesgos eléctricos, El arnés de seguridad es un equipo de protección personal (EPP) que se usa para prevenir caídas cuando se trabaja en alturas. ???? Se coloca alrededor del cuerpo (hombros, pecho, cintura y piernas)., Arnesés. Definicion. Tipos., Se utiliza para trabajos donde el trabajador necesita estar en una posición específica, como soldadura ???? Arnés de Rescate:, ???? ???? incluyendo los hombros, el pecho, la cintura y las piernas. Se utiliza para trabajos en altura donde hay riesgo de caída., Se coloca alrededor del cuerpo (hombros, pecho, cintura y piernas). ???? Y se conecta a una línea de vida o punto de anclaje, distribuyendo la fuerza del impacto para evitar lesiones graves o la muerte., Tipos. Existen 5 tipos. Arnés Dieléctrico:, Anticaídas (Cuerpo completo): Deben cumplir la norma EN 361 (Europa) o ANSI/ASSP Z359.11 (EE. UU./internacional). Posicionamiento y sujeción: Norma EN 358 (para cinturones y trabajos donde el usuario se apoya). Arnés de asiento (Acceso por cuerdas): Norma EN 813. Rescate: Norma EN 1497 o EN 1498., Arnés de asiento (Acceso por cuerdas): Norma EN 813. Rescate: Norma EN 1497 o EN 1498. ???? Normatividad en México: NOM-009-STPS-2011 es la norma obligatoria para trabajos en altura mayores a 1.5 metros, Tipos. Existen 5 tipos. Arnés de posicionamiento., Arnés de Rescate: Diseñado específicamente para operaciones de salvamento. Facilitando la evacuación verticaL., Y se conecta a una línea de vida o punto de anclaje, distribuyendo la fuerza del impacto para evitar lesiones graves o la muerte. Normas que deben cumplir. Anticaídas (Cuerpo completo): Deben cumplir la norma EN 361 (Europa) o ANSI/ASSP Z359.11 (EE. UU./internacional)., Arnés de suspensión: Para trabajos colgados Limpieza, mantenimiento.