WARNING:
JavaScript is turned OFF. None of the links on this concept map will
work until it is reactivated.
If you need help turning JavaScript On, click here.
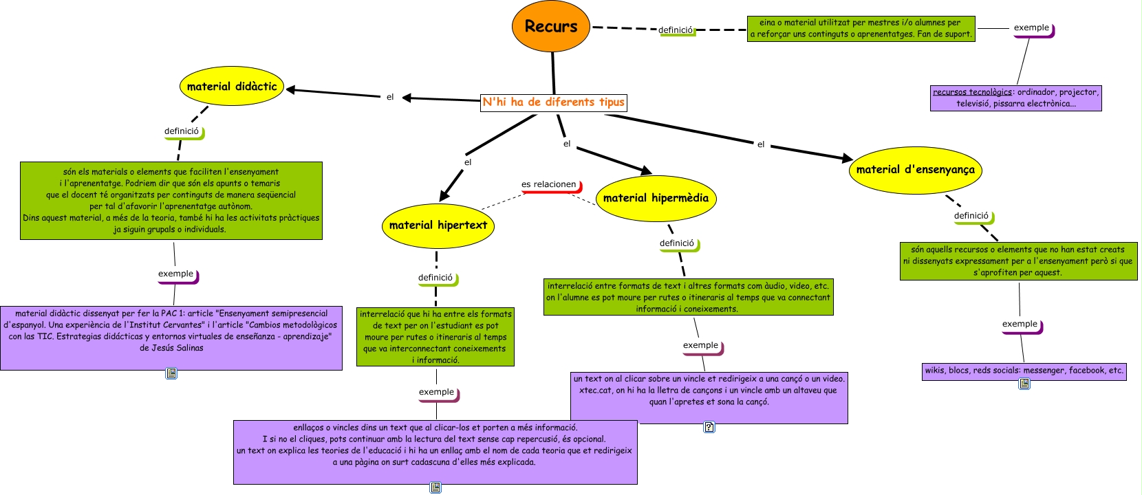
Este Cmap, tiene información relacionada con: recursos hipermèdia, Recurs ???? N'hi ha de diferents tipus, interrelació que hi ha entre els formats de text per on l'estudiant es pot moure per rutes o itineraris al temps que va interconnectant coneixements i informació. exemple enllaços o vincles dins un text que al clicar-los et porten a més informació. I si no el cliques, pots continuar amb la lectura del text sense cap repercusió, és opcional. un text on explica les teories de l'educació i hi ha un enllaç amb el nom de cada teoria que et redirigeix a una pàgina on surt cadascuna d'elles més explicada., material hipertext es relacionen material hipermèdia, material hipermèdia definició interrelació entre formats de text i altres formats com àudio, video, etc. on l'alumne es pot moure per rutes o itineraris al temps que va connectant informació i coneixements., Recurs definició eina o material utilitzat per mestres i/o alumnes per a reforçar uns continguts o aprenentatges. Fan de suport., material hipertext definició interrelació que hi ha entre els formats de text per on l'estudiant es pot moure per rutes o itineraris al temps que va interconnectant coneixements i informació., N'hi ha de diferents tipus el material hipermèdia, N'hi ha de diferents tipus el material hipertext, material didàctic definició són els materials o elements que faciliten l'ensenyament i l'aprenentatge. Podriem dir que són els apunts o temaris que el docent té organitzats per continguts de manera seqüencial per tal d'afavorir l'aprenentatge autònom. Dins aquest material, a més de la teoria, també hi ha les activitats pràctiques ja siguin grupals o individuals., són aquells recursos o elements que no han estat creats ni dissenyats expressament per a l'ensenyament però si que s'aprofiten per aquest. exemple wikis, blocs, reds socials: messenger, facebook, etc., interrelació entre formats de text i altres formats com àudio, video, etc. on l'alumne es pot moure per rutes o itineraris al temps que va connectant informació i coneixements. exemple un text on al clicar sobre un vincle et redirigeix a una cançó o un video. xtec.cat, on hi ha la lletra de cançons i un vincle amb un altaveu que quan l'apretes et sona la cançó., eina o material utilitzat per mestres i/o alumnes per a reforçar uns continguts o aprenentatges. Fan de suport. exemple recursos tecnològics: ordinador, projector, televisió, pissarra electrònica..., material d'ensenyança definició són aquells recursos o elements que no han estat creats ni dissenyats expressament per a l'ensenyament però si que s'aprofiten per aquest., N'hi ha de diferents tipus el material d'ensenyança, són els materials o elements que faciliten l'ensenyament i l'aprenentatge. Podriem dir que són els apunts o temaris que el docent té organitzats per continguts de manera seqüencial per tal d'afavorir l'aprenentatge autònom. Dins aquest material, a més de la teoria, també hi ha les activitats pràctiques ja siguin grupals o individuals. exemple material didàctic dissenyat per fer la PAC 1: article "Ensenyament semipresencial d'espanyol. Una experiència de l'Institut Cervantes" i l'article "Cambios metodològicos con las TIC. Estrategias didácticas y entornos virtuales de enseñanza - aprendizaje" de Jesús Salinas, N'hi ha de diferents tipus el material didàctic