WARNING:
JavaScript is turned OFF. None of the links on this concept map will
work until it is reactivated.
If you need help turning JavaScript On, click here.
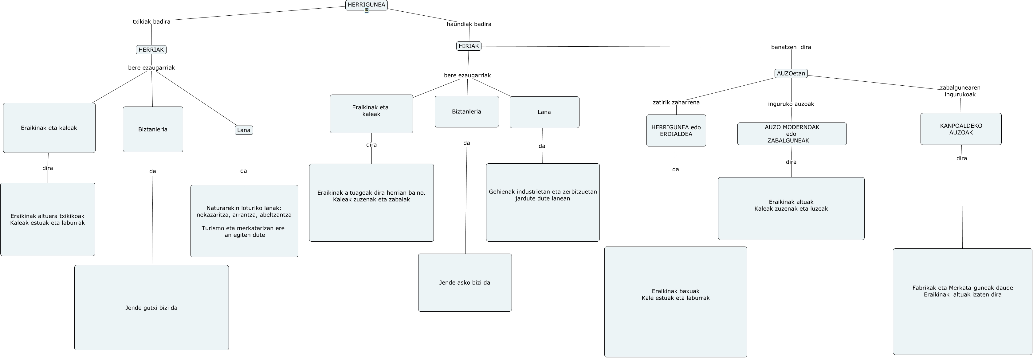
Este Cmap, tiene información relacionada con: Herriak eta Hiriak osatuta, HERRIGUNEA edo ERDIALDEA da Eraikinak baxuak Kale estuak eta laburrak, AUZO MODERNOAK edo ZABALGUNEAK dira Eraikinak altuak Kaleak zuzenak eta luzeak, KANPOALDEKO AUZOAK dira Fabrikak eta Merkata-guneak daude Eraikinak altuak izaten dira, Biztanleria da Jende gutxi bizi da, Lana da Naturarekin loturiko lanak: nekazaritza, arrantza, abeltzantza Turismo eta merkatarizan ere lan egiten dute, Eraikinak eta kaleak dira Eraikinak altuera txikikoak Kaleak estuak eta laburrak, HIRIAK banatzen dira AUZOetan, Lana da da, Biztanleria da Jende asko bizi da, HERRIAK bere ezaugarriak Lana, da ???? Gehienak industrietan eta zerbitzuetan jardute dute lanean, HERRIGUNEA txikiak badira HERRIAK, AUZOetan inguruko auzoak AUZO MODERNOAK edo ZABALGUNEAK, AUZOetan zatirik zaharrena HERRIGUNEA edo ERDIALDEA, HIRIAK bere ezaugarriak Lana, HIRIAK bere ezaugarriak Eraikinak eta kaleak, AUZOetan zabalgunearen ingurukoak KANPOALDEKO AUZOAK, HIRIAK bere ezaugarriak Biztanleria, HERRIAK bere ezaugarriak Eraikinak eta kaleak, HERRIAK bere ezaugarriak Biztanleria