WARNING:
JavaScript is turned OFF. None of the links on this concept map will
work until it is reactivated.
If you need help turning JavaScript On, click here.
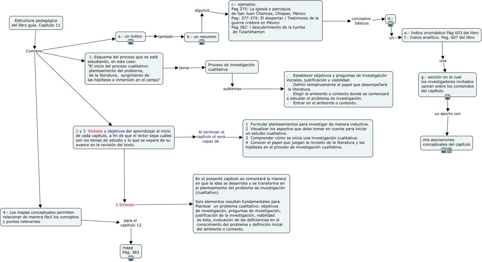
Este Cmap, tiene información relacionada con: Estructura pedagógica del capítulo 12, Proceso de investigación cualitativa subtemas . Establecer objetivos y preguntas de investigación iniciales, justificación y viabilidad. . Definir tentativamente el papel que desempeñará la literatura. . Elegir el ambiente o contexto donde se comenzará a estudiar el problema de investigación. . Entrar en el ambiente o contexto. , c.- ejemplos: Pag 375: La iglesia o parroquia de San Juan Chamula, Chiapas, México Pag: 377-379: El despertar / Testimonio de la guerra cristera en México Pag 382: l descubrimiento de la tumba de Tutankhamon conceptos básicos d.-, 2 y 3 Síntesis y objetivos del aprendizaje al inicio de cada capítulo, a fin de que el lector sepa cuáles son los temas de estudio y lo que se espera de su avance en la revisión del texto. Al terminar el capítulo el será capaz de 1 Formular planteamientos para investigar de manera inductiva. 2 Visualizar los aspectos que debe tomar en cuenta para iniciar un estudio cualitativo. 3 Comprender cómo se inicia una investigación cualitativa. 4 Conocer el papel que juegan la revisión de la literatura y las hipótesis en el proceso de investigación cualitativa. , b.- un resumen algunos c.- ejemplos: Pag 375: La iglesia o parroquia de San Juan Chamula, Chiapas, México Pag: 377-379: El despertar / Testimonio de la guerra cristera en México Pag 382: l descubrimiento de la tumba de Tutankhamon, Estructura pedagógica del libro guía. Capítulo 11 Contiene 4.- Los mapas conceptuales permiten relacionar de manera fácil los conceptos y puntos relevantes, Estructura pedagógica del libro guía. Capítulo 11 Contiene 1.-Esquema del proceso que se está estudiando, en este caso: "El inicio del proceso cualitativo: planteamiento del problema, de la literatura, surgimiento de las hipótesis e inmersión en el campo", a.- un índice también b.- un resumen, Estructura pedagógica del libro guía. Capítulo 11 Contiene 2 y 3 Síntesis y objetivos del aprendizaje al inicio de cada capítulo, a fin de que el lector sepa cuáles son los temas de estudio y lo que se espera de su avance en la revisión del texto., 1.-Esquema del proceso que se está estudiando, en este caso: "El inicio del proceso cualitativo: planteamiento del problema, de la literatura, surgimiento de las hipótesis e inmersión en el campo" tema Proceso de investigación cualitativa, g.- sección en la cual los investigadores invitados opinan sobre los contenidos del capítulo. yo aporto con mis asociaciones conceptuales del capítulo, d.- un e.- Indice onomástico Pág 603 del libro f.- Indice analítico. Pag. 607 del libro, 4.- Los mapas conceptuales permiten relacionar de manera fácil los conceptos y puntos relevantes para el capítulo 12 mapa Pág. 363, Estructura pedagógica del libro guía. Capítulo 11 Contiene a.- un índice, 2 y 3 Síntesis y objetivos del aprendizaje al inicio de cada capítulo, a fin de que el lector sepa cuáles son los temas de estudio y lo que se espera de su avance en la revisión del texto. 2 Síntesis En el presente capítulo se comentará la manera en que la idea se desarrolla y se transforma en el planteamiento del problema de investigación (cualitativo). Seis elementos resultan fundamentales para Plantear un problema cualitativo: objetivos de investigación, preguntas de investigación, justificación de la investigación, viabilidad de ésta, evaluación de las deficiencias en el conocimiento del problema y definición inicial del ambiente o contexto., e.- Indice onomástico Pág 603 del libro f.- Indice analítico. Pag. 607 del libro una g.- sección en la cual los investigadores invitados opinan sobre los contenidos del capítulo.