WARNING:
JavaScript is turned OFF. None of the links on this concept map will
work until it is reactivated.
If you need help turning JavaScript On, click here.
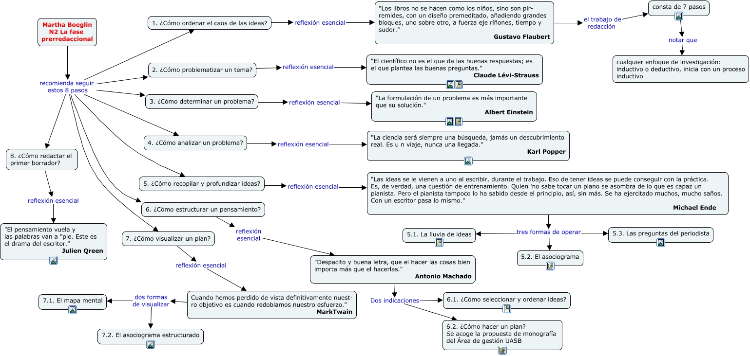
Este Cmap, tiene información relacionada con: La fase prerredaccional, "Despacito y buena letra, que el hacer las cosas bien importa más que el hacerlas." Antonio Machado Dos indicaciones 6.2. ¿Cómo hacer un plan? Se acoge la propuesta de monografía del Área de gestión UASB, 3. ¿Cómo determinar un problema? reflexión esencial "La formulación de un problema es más importante que su solución." Albert Einstein, 4. ¿Cómo analizar un problema? reflexión esencial "La ciencia será siempre una búsqueda, jamás un descubrimiento real. Es u n viaje, nunca una llegada." Karl Popper, Martha Boeglin N2 La fase prerredaccional recomienda seguir estos 8 pasos 3. ¿Cómo determinar un problema?, 5. ¿Cómo recopilar y profundizar ideas? reflexión esencial "Las ideas se le vienen a uno al escribir, durante el trabajo. Eso de tener ideas se puede conseguir con la práctica. Es, de verdad, una cuestión de entrenamiento. Quien 'no sabe tocar un piano se asombra de lo que es capaz un pianista. Pero el pianista tampoco lo ha sabido desde el principio, así, sin más. Se ha ejercitado muchos, mucho saños. Con un escritor pasa lo mismo." Michael Ende, Martha Boeglin N2 La fase prerredaccional recomienda seguir estos 8 pasos 4. ¿Cómo analizar un problema?, 6. ¿Cómo estructurar un pensamiento? reflexión esencial "Despacito y buena letra, que el hacer las cosas bien importa más que el hacerlas." Antonio Machado, consta de 7 pasos notar que cualquier enfoque de investigación: inductivo o deductivo, inicia con un proceso inductivo, Martha Boeglin N2 La fase prerredaccional recomienda seguir estos 8 pasos 6. ¿Cómo estructurar un pensamiento?, Martha Boeglin N2 La fase prerredaccional recomienda seguir estos 8 pasos 2. ¿Cómo problematizar un tema?, 8. ¿Cómo redactar el primer borrador? reflexión esencial "El pensamiento vuela y las palabras van a "pie. Este es el drama del escritor." Julien Qreen, "Las ideas se le vienen a uno al escribir, durante el trabajo. Eso de tener ideas se puede conseguir con la práctica. Es, de verdad, una cuestión de entrenamiento. Quien 'no sabe tocar un piano se asombra de lo que es capaz un pianista. Pero el pianista tampoco lo ha sabido desde el principio, así, sin más. Se ha ejercitado muchos, mucho saños. Con un escritor pasa lo mismo." Michael Ende tres formas de operar 5.2. El asociograma, 2. ¿Cómo problematizar un tema? reflexión esencial "El científico no es el que da las buenas respuestas; es el que plantea las buenas preguntas." Claude Lévi-Strauss, Martha Boeglin N2 La fase prerredaccional recomienda seguir estos 8 pasos 7. ¿Cómo visualizar un plan?, "Las ideas se le vienen a uno al escribir, durante el trabajo. Eso de tener ideas se puede conseguir con la práctica. Es, de verdad, una cuestión de entrenamiento. Quien 'no sabe tocar un piano se asombra de lo que es capaz un pianista. Pero el pianista tampoco lo ha sabido desde el principio, así, sin más. Se ha ejercitado muchos, mucho saños. Con un escritor pasa lo mismo." Michael Ende tres formas de operar 5.3. Las preguntas del periodista, Martha Boeglin N2 La fase prerredaccional recomienda seguir estos 8 pasos 1. ¿Cómo ordenar el caos de las ideas?, Cuando hemos perdido de vista definitivamente nuest- ro objetivo es cuando redoblamos nuestro esfuerzo." MarkTwain dos formas de visualizar 7.2. El asociograma estructurado, Cuando hemos perdido de vista definitivamente nuest- ro objetivo es cuando redoblamos nuestro esfuerzo." MarkTwain dos formas de visualizar 7.1. El mapa mental, 1. ¿Cómo ordenar el caos de las ideas? reflexión esencial "Los libros no se hacen como los niños, sino son pir- remides, con un diseño premeditado, añadiendo grandes bloques, uno sobre otro, a fuerza eje ríñones, tiempo y sudor." Gustavo Flaubert, "Los libros no se hacen como los niños, sino son pir- remides, con un diseño premeditado, añadiendo grandes bloques, uno sobre otro, a fuerza eje ríñones, tiempo y sudor." Gustavo Flaubert el trabajo de redacción consta de 7 pasos